NEON BREAK
Neon Break is an action hack and slash game where players battle to reach the highest score in defeating as many incoming waves of enemies as possible!
here is some gameplay!
director/3D artist/Technical artist/vfx artist
For Neon Break I worked as the main 3D and Technical Artist. I worked on the character models and assets, as well as all shaders, animations, VFX, and post processing.
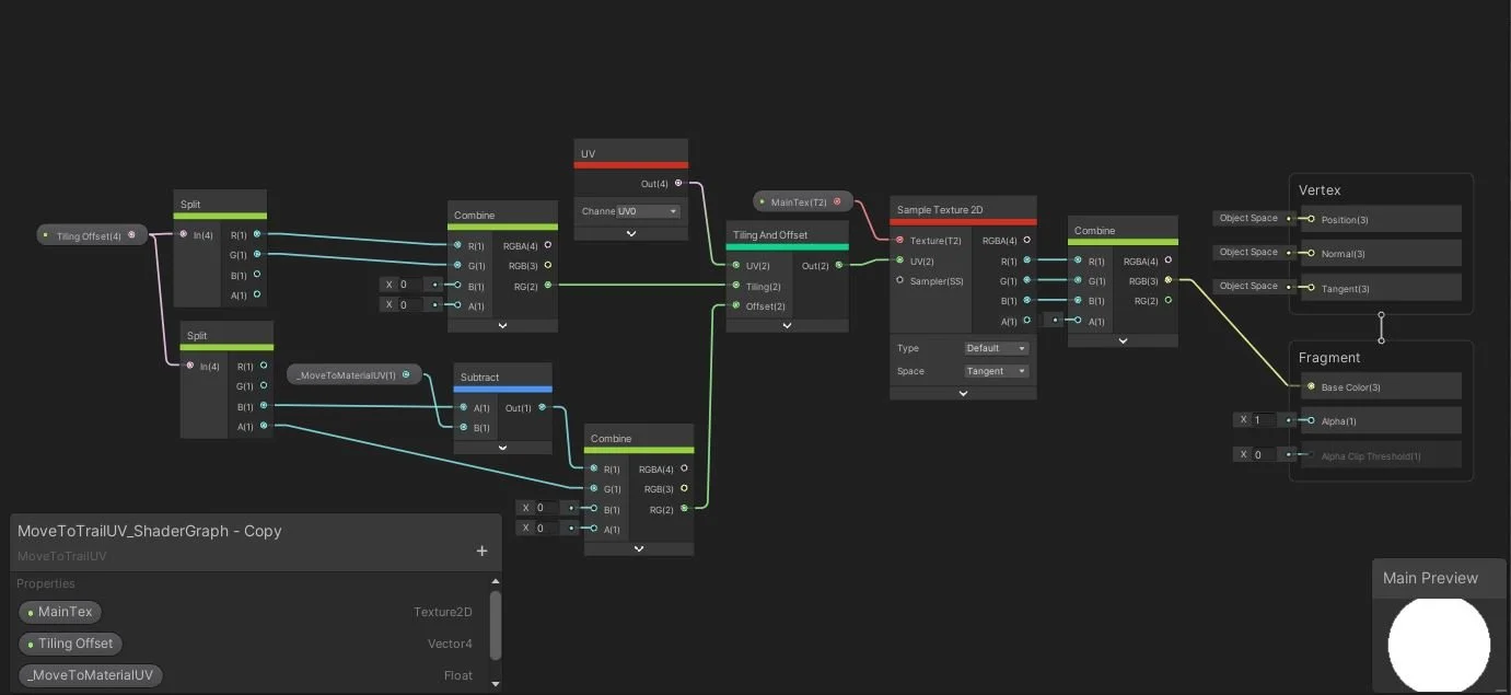
All assets were made using Blender, and the shaders and VFX were created with Unity Engine.
In this game I worked heavily with Unity’s shader system. Most of this game’s difficulty in development was getting that hack and slash feel right. Action games require a smooth and impactful feel to have players addicted to the gameplay. So most of my work was in developing an art style and VFX that is timed and works well with this game’s style. All VFX was created using Unity’s particle system/VFX graph as well as the in-game shaders for the characters and weapons. The animation trees were complex and required heavy coding to flow right between each player and enemy state.


